History of MVL's Blockchain Mobility Ecosystem

Reflecting on the Past 5 Years of MVL’s Journey
Back in 2018, MVL embarked on a mission to revolutionize the field of mobility. As we stand five years after the launch of MVL’s first service, we find ourselves on the brink of unveiling projects that seamlessly merge mobility with blockchain technology. Before we do so, we would like to take the time to review our business achievements, technological advancements, and operational expertise that we have accumulated over this period.
As outlined in MVL's initial white paper from 2018, the core vision of MVL is to tackle the problems created by information asymmetry within the traditional mobility sector, along with challenges related to data monopolization and exploitative fees imposed by industry giants, all through blockchain technology. The fundamental principles of MVL encompass ensuring data transparency via blockchain, establishing trustworthy incentives for contributors within the ecosystem, and creating new added value for mobility data. In order to achieve this goal, it is necessary to ① establish technology covering all aspects of mobility; ② create services engaged by numerous individuals on a daily basis, and ③ construct blockchain platforms upon these foundations. Therefore, since 2018, MVL embarked on providing mobility services targeting the Southeast Asian market.
Initial Image of TADA

The first step of MVL was the introduction of TADA, a zero-commission ride-hailing service that rolled out in Singapore in July 2018. Currently, the service has expanded to Cambodia and Vietnam, in addition to Singapore. While MVL had the vision to innovate the mobility sector through blockchain, the concept of blockchain was relatively unfamiliar to general mobility users back in 2018. Consequently, the primary focus was to establish the growth of the tangible business. Therefore, MVL has operated not only ride-hailing services but also various mobility services such as carpooling, chauffeur, and cargo delivery services either directly or indirectly. While some services emerged as pivotal drivers for MVL, others didn't gain widespread popularity. Nonetheless, each contributed to the accumulation of expertise and know-how in the mobility sector, thereby serving as valuable solutions.
Building upon the past technology and expertise, we are currently concentrating on actualizing the authentic mobility innovation MVL pursued by focusing on three main areas: the TADA— a ride-hailing service, ONiON Mobility—an electric vehicle manufacturing and infrastructure company, and the MVL Blockchain.

The Present of MVL
TADA, ONiON Mobility, and MVL
TADA
TADA has grown into a widely embraced ride-sharing mobility platform, catering to approximately 200,000 drivers and 2 million passengers (equivalent to a third of Singapore's population) across Singapore, Cambodia, and Vietnam. Since its first introduction in Singapore in 2018, it has gained substantial popularity due to its "zero commission" policy, which exempts drivers from platform fees. This approach has driven TADA's rapid rise in the market, focusing on providing services and infrastructure that prioritize driver earnings and convenience. Within the span of five years, TADA has emerged as a strong contender against industry giant Grab by currently handling nearly 100,000 daily trips and transactions. TADA has laid a strong foundation by securing a ride-hailing license from the Singaporean government - previously held by only three companies in Singapore. Furthermore, TADA's influence has expanded to Cambodia, where it's growing rapidly as a top-three service, competing alongside local giants like PassApp and Grab.

ONiON Mobility
Meanwhile, ONiON Mobility is a company that manufactures electric vehicles and builds energy infrastructure. In 2022, ONiON Mobility established an electric vehicle and bicycle manufacturing plant in Cambodia. During the same timeframe, ONiON Mobility also collaborated with global companies such as Total Energies and the Thai National Oil Corporation (PTT) to establish "Mega Station" and "Hub Stations" in Phnom Penh, the capital of Cambodia. These stations function as community hubs offering charging and repair facilities for electric vehicles, as well as providing a relaxing space for drivers.
The map of ONiON Stations in Cambodia

ONiON Mobility is operating in several key areas: ▲ Manufacturing battery-swappable electric vehicles ▲ Establishing and managing battery swap stations of electric vehicles ▲ Developing user and manager app/web interfaces ▲ Collecting data and operating systems of ONiON Mobility vehicles. This journey began with the launch of ONiON T1, battery-swappable electric tricycle, in February 2022, followed by T1c, a commercial electric truck. Currently, over 500 commercial vehicles are actively operating there.

ONiON Mobility station and T1 vehicle
MVL Blockchain
Blockchain serves as MVL's core identity and a driving force for future expansion. Currently, MVL is focusing on creating synergy with MVL's fundamental services - TADA and ONiON Mobility. Looking ahead, our objective lies in evolving into a blockchain platform that caters to all mobility services and users.
- TADA X MVL Incentive Protocol: TADA and MVL have joined forces to provide MVL tokens as incentives to outstanding drivers. This approach increases the utility of the MVL token, ensuring that exceptional drivers receive rewards for their contributions to the ecosystem. Furthermore, efforts are underway to improve user experience and develop services to utilize MVL tokens for various products and services through TADA and Clutch wallet. Through this protocol, the value of the MVL ecosystem is expected to expand, perpetually increasing the token's value. 
- ONiON X MVL NFT Financing: ONiON Mobility and MVL are jointly developing vehicle rental models using NFTs. This innovative framework will establish a vehicle rental model between international vehicle owners and local drivers through NFTs. Consequently, drivers can easily use vehicles without relying on bank loans with high entry barriers, and it's projected to lead to a significant increase in vehicle users. For overseas car buyers, it provides them an environment to operate car rental businesses similar to taxi companies using NFT technology. 
- Reinforcing MVL Blockchain's On-Chain Infrastructure: MVL is dedicated to establishing a robust blockchain infrastructure of Clutch wallet, built upon the MVL blockchain. We're utilizing MVL points to enhance the connectivity and usability between TADA and Clutch wallet and further broaden the scope of purchasable mobility products. In addition, to enhance investors' on-chain liquidity, we consistently provide on-chain liquidity through LP staking and strengthening our on-chain infrastructure. 
Through these endeavors, MVL's blockchain is actively undertaking diverse challenges and efforts to create synergy between MVL's core businesses and ultimately moving closer to the future of mobility envisioned by MVL.
Now, as products combining mobility and blockchain gain more prominence, what will be MVL's primary focus in the next stage?
Let's explore further.
MVL’s Journey Ahead
Full-fledged Operation of MVL Blockchain Protocol
From the second half of this year, MVL will introduce the new MVL protocol to present innovative future mobility services. The MVL protocol represents a groundbreaking mobility solution that combines mobility and blockchain. As mentioned earlier, up until 2023, MVL has concentrated on developing and launching two services - the incentive protocol and the financing protocol - and the Clutch wallet infrastructure has been launched to operate the protocol. In the future, MVL plans to introduce solutions in various fields such as environment and products based on data generated in the mobility ecosystem.
MVL Mobility Incentive Protocol
Currently, mobility services in the MVL ecosystem are provided with various incentive programs for ecosystem participants. In the future, MVL plans to design and implement incentive programs more strategically so that ecosystem participants can benefit sufficient rewards for their contributions.
- Our strategy involves introducing various missions based on service growth, driver-rider demand and supply patterns across different times of the day. This approach is anticipated to bolster TADA's next phase of expansion. 
- We plan to initially focusing on Cambodia, where TADA currently operates, and subsequently expand to other nations, paying particular attention to each country's economic status, societal characteristics, and cultural attributes. 
- We plan to expand partnerships in two ways: 1) by opening up the incentive protocol to other mobility services, and 2) by collaborating with blockchain companies so that mobility users can get various benefits from the Clutch wallet. 
MVL Mobility Financing Protocol
ONiON has been managing all the real-time driving data and historical data of the vehicles MVL has sold, but MVL has been focusing on local sales and operations, so connecting with NFTs has been delayed. In the future, users will be able to prove the ownership and rental status of users’ vehicle through NFTs, accessing the vehicle dashboard and various data boards, and easily check vehicle assets in Southeast Asian countries such as Cambodia and others. Currently, we have completed building the real-time data sets, integration procedures, and development of visualizations such as dashboards. We are now in the process of launching and commercializing this system on Clutch.
The entire process of the financing protocol involves the integration of both mobility technology and blockchain technology. In the future, as the financing protocol expands, MVL plans to incorporate new and diverse services into the NFT itself. This integration will span across MVL's mobility ecosystem and encompass collaborations with various mobility partners.
Big Change in the Clutch Wallet
Clutch Wallet Example Image

In the past, Clutch was a simple cryptocurrency wallet for TADA users to receive incentives. However, in the future, it will transition into a Web3 entry point not only for TADA but also various mobility services and vehicle manufacturers around the world, as well as a mobility blockchain platform.
To achieve the following plans, MVL has been updating Clutch through various empirical tests over the past year or so. For example, given that most mobility services operate on Web2 platform, the Clutch wallet supports the swap function between Web2 points and Web3 cryptocurrency. In addition, to simplify the process for mobility users, addressing challenges like complex private key management, we've introduced a gradual onboarding approach to Web3. This includes the option of social login, followed by the generation of private keys at a later stage during token swapping. In the future, Clutch wallet will evolve into a more expanded infrastructure where external mobility services can easily integrate MVL's blockchain protocol, and users can enjoy various missions and discounted purchases through the Clutch wallet. We will continue to share in-depth development insights and behind-the-scenes information through our blog.
Application of the Token Economy
MVL’s mobility driven real-world business token economy, which is the core of the MVL ecosystem will be activated in earnest.
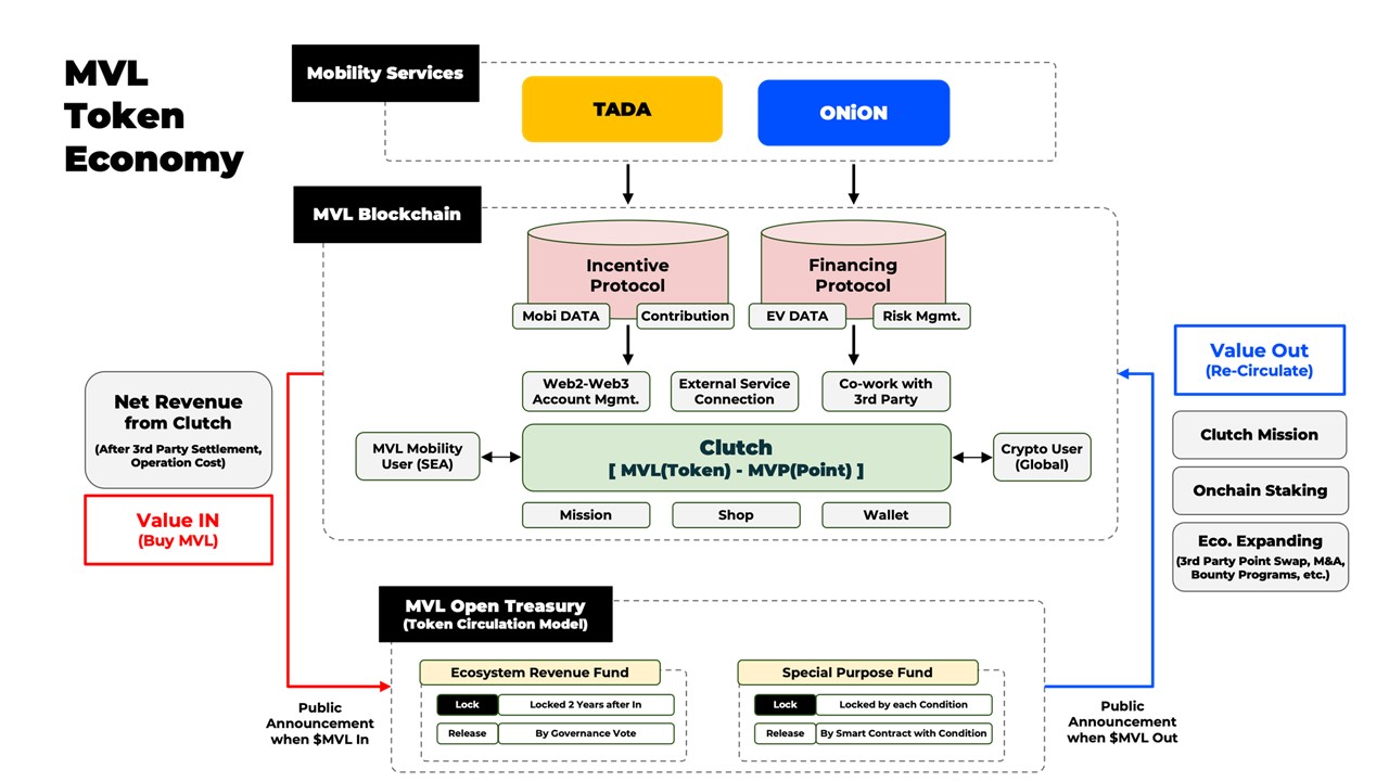
MVL Token Economy Map

Seems a bit complicated, right? To simplify, external value generated by mobility services such as TADA flows through the Clutch wallet into the open treasury, the MVL's token ecosystem. Since MVL tokens have a limited supply, the token lockup and distribution must be interlocked in order for the utility function to be sustained in the MVL ecosystem. This value circulation will be transparently carried out according to the lockup and distribution policy through smart contracts in the open treasury.
For the economic cycle, unlocked tokens are distributed back in the MVL ecosystem after their lockup period in the treasury. The main policies of the ecosystem, such as the distribution ratio of MVL tokens for each major category, are determined via on-chain governance- essentially, the consensus of MVL token holders.
MVL tokens are utility tokens, which means they can be used for various services within the MVL mobility ecosystem, as well as purchase goods and more. With the features built into the Clutch wallet, users can purchase coupons, redeem points, pay fees for affiliate services and companies, and more, so stay tuned for more ways to utilize MVL tokens in the future!
In the near future, on-chain governance features will also be introduced, allowing MVL holders to directly participate in key ecosystem decisions and voting process. From the initial distribution of MVL Treasury to the ecosystem, participants will be able to actively propose various opinions and receive rewards in the long term.
We invite you to take part in the staking program within the MVL ecosystem network🙂
MVL Token is a commodity on major public networks such as ETH and BNB. To enhance the usability of MVL Token and strengthen governance functions, it is necessary to ensure that MVL Token is acquired and sold smoothly on-chain.
The MVL Bridge website provides LP staking system. All MVL holder can provide liquidity between mainnet coins such as MVL-ETH and bMVL-BNB and MVL tokens, thereby earning corresponding rewards. For more information, please refer to the announcement in the MVL community!
Overall
How's the first chapter of our blog? In this chapter, we've taken a quick look back at our achievements and challenges since 2018. Because MVL's mobility business operates in Southeast Asia, including Cambodia, Singapore, and others, it's challenging for individuals outside these countries to genuinely experience and deeply understand MVL. Furthermore, being the pioneer in integrating an actual mobility business into the blockchain, MVL has raised numerous questions about the process of ecosystem development, from the media, other mobility services, MVL holders, and various stakeholders.
In response to this external curiosity, our team has chosen to document and update more insights about the MVL project in this blog. We’ll be sharing this blog within our community, primarily on our official website, as well as our Telegram channel and Twitter. Please stay tuned for the upcoming chapter!
Thank you.
MVL Team
Last updated
